...

Todo sobre el trading en los mercados financieros: funcionamiento, dudas, noticias, etc.
arruinao
Mensajes: 736
Registrado: 26 Abr 2005 18:32

Mensaje por arruinao »

Y cuando vendes, como haces?. Te presta tu broker las acciones?
kmunoz
Mensajes: 88
Registrado: 01 Nov 2008 18:13

Mensaje por kmunoz »

....
Última edición por kmunoz el 14 Nov 2008 12:58, editado 1 vez en total.
arruinao
Mensajes: 736
Registrado: 26 Abr 2005 18:32

Mensaje por arruinao »

Supongo que por ser devueltas en el dia no hay cargos extra por intereses, etc..
arruinao
Mensajes: 736
Registrado: 26 Abr 2005 18:32

Mensaje por arruinao »

Bueno, para terminar. Hace ya mucho que no opero con acciones y veo que ha cambiado. En mi tiempo había que pedir las acciones con antelación (muchas veces no había) y pagar en torno a un 9% de interés. Te las prestaba Bancoval por un máximo de 3 meses, creo recordar.

Aún así soy escéptico con los resultados. Ya nos contarás si hay slipages en las entradas y otras novedades. Suerte con tu aventura.

S2

P.D. Disculpas por haber acaparado temporalmente el hilo.
kmunoz
Mensajes: 88
Registrado: 01 Nov 2008 18:13

Mensaje por kmunoz »

....
Última edición por kmunoz el 14 Nov 2008 12:59, editado 1 vez en total.
kmunoz
Mensajes: 88
Registrado: 01 Nov 2008 18:13

...

Mensaje por kmunoz »

...
Última edición por kmunoz el 08 Ene 2010 16:26, editado 1 vez en total.
Avatar de Usuario
Fer137
Mensajes: 1371
Registrado: 12 Nov 2007 18:43

Mensaje por Fer137 »

El spread es la diferencia entre Bid y Ask, precio de venta y de compra..
Por ejemplo ahora
Abertis : 13.67 13.70
Abengoa 12.16 12.18
Acciona 72.00 72.30

Es mucho mas que la comisión.
Última edición por Fer137 el 12 Nov 2008 13:39, editado 1 vez en total.
arruinao
Mensajes: 736
Registrado: 26 Abr 2005 18:32

Mensaje por arruinao »

Por un lado está la comisión y por otra los intereses del préstamo. Ten en cuenta que cuando vendes Telefónicas que no tienes es porque alguien te las presta. Antaño lo hacía, casi en exclusiva, Bancoval (Banco privado al que acudían los brokers a solicitar las acciones que le pedían sus clientes). Y pagabas un 9% de interés.

S2
kmunoz
Mensajes: 88
Registrado: 01 Nov 2008 18:13

Mensaje por kmunoz »

....
Última edición por kmunoz el 14 Nov 2008 12:59, editado 1 vez en total.
kmunoz
Mensajes: 88
Registrado: 01 Nov 2008 18:13

Mensaje por kmunoz »

....
Última edición por kmunoz el 14 Nov 2008 12:59, editado 1 vez en total.
kmunoz
Mensajes: 88
Registrado: 01 Nov 2008 18:13

Mensaje por kmunoz »

....
Última edición por kmunoz el 14 Nov 2008 13:00, editado 1 vez en total.
Avatar de Usuario
polxx
Mensajes: 847
Registrado: 09 Dic 2005 10:25
Ubicación: Albacete

Mensaje por polxx »

Arruinao tiene razón.

Si observamos el precio en términos de "hasta donde llega" el precio a tocar niveles. Veremos que con una simple bollinger nos forrariamos.
Pero si lo observamos en términos de "hasta que niveles podemos nosotros entrar" veremos que salimos perdiendo.

Dicho más simple, si no incluimos slipages, la estadistica es abismalmente buena. Si aplicamos slipages REALES, la estadistica es perdedora.

Y eso sucede porque el precio llega a tocar niveles extremos en los picos, que realmente no podemos operarlos. Si es cierto que algunas veces entraremos justo en los picos extremos, pero otras muchas veces tendremos deslizamientos.

Espero haberme explicao bien.
El camino equivocado es INVENTAR un SISTEMA ganador. El camino correcto es DESCUBRIR que hace el PRECIO, para adelantarse a el, y con eso poder hacer un sistema ganador.
kmunoz
Mensajes: 88
Registrado: 01 Nov 2008 18:13

Mensaje por kmunoz »

....
Última edición por kmunoz el 14 Nov 2008 13:00, editado 1 vez en total.
Avatar de Usuario
polxx
Mensajes: 847
Registrado: 09 Dic 2005 10:25
Ubicación: Albacete

Mensaje por polxx »

Es que cada mercado y cada sistema tiene un deslizamiento diferente. La forma de calcularlo es poner el sistema a operar en real pero con una cuenta demo. En IB puedes operar en modo similated trading. Que todo es real, excepto tu dinero, que esta quietecito y mueves dinero ficticio. Si aplicas tu sistema de ese modo y contabilizas al menos 100 operaciones, sumas todos los deslizamientos, los divides entre las operaciones, y entonces aplicas esos slipages en las estadisticas.
El camino equivocado es INVENTAR un SISTEMA ganador. El camino correcto es DESCUBRIR que hace el PRECIO, para adelantarse a el, y con eso poder hacer un sistema ganador.
Vicentetrad
Mensajes: 21
Registrado: 23 Sep 2008 08:12

Mensaje por Vicentetrad »

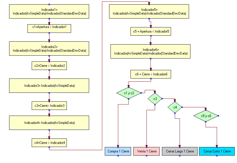
Hola, soy novato en hacer sistemas y en el foro , llevo tiempo leyendo para sacar ideas, y este hilo lo estoy siguiendo todo, voy a intentar poner el sistema en Visual por si alguien lo quiere probar (no tengo tiempo real), tiene indicadores repetidos, al seguir el código que se comento anteriormente. Si veis algún fallo comentarlo.

Hay un problema que no entiendo, si se pone el periodo de la media o desviación típica como parámetro para optimizar, da error de compilación, cuando lo quito compila bien.
¿watermelon, es ese el error que también te dá a tí?
Adjuntos
sistemakmunoz.png
sistemaKMunoz.vba
(115.5 KiB) Descargado 102 veces
sistemakmunoz.flw
(13.95 KiB) Descargado 90 veces
Si te ha gustado este hilo del Foro, ¡compártelo en redes!


Responder

Volver a “Trading en General”